8 Steps to Install a Sage 100 Workstation
It's Easy to Install a Sage 100 Workstation Let’s walk through the steps with an experienced and certified Sage 100 consultant, Mike Renner with WAC...
1 min read
Mike Renner Jan 10, 2019 3:11:19 PM
As a certified Sage 100 consultant, I get many questions that over the last 25 years start to become common questions. One that is frequently asked is about how to attach documents. The other day one client asked this question and I thought it would be useful to share with the Sage community. It's a simple 3 step process but it's not always apparent if you haven't done it before. Click here for more Sage 100 Tips and Tricks.
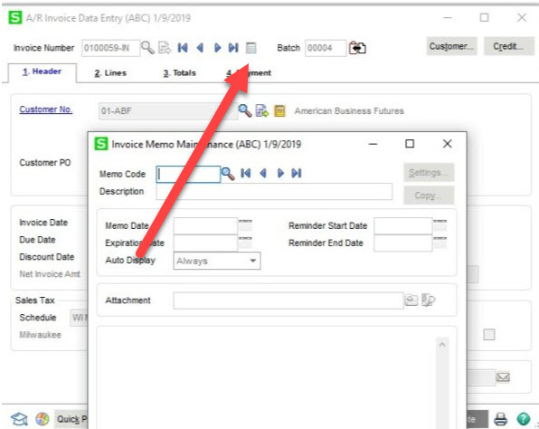
Question: How do I attach documents on invoices in Sage 100 Accounts Receivable?
Answer: In Sage 100, you have the ability to attach a document to an invoice in Accounts Receivable with the Memo icon.
Please check out more popular Sage 100 tips and tricks here:
Before we get started with the instructions, if any of this is unclear, please consult with your certified Sage 100 consultant. It's always good to check in with your consultant before making any changes to your Sage 100 system. If you don’t currently work with a Sage 100 consultant, contact us, call 760-618-1395 or email us and we will be happy to try to help.

How do you find out more information?
You can contact us via our Contact Form, call us at 760-618-1395 or email at info@caserv.com.
Written by Mike Renner: WAC Solution Partners are dedicated to offering business solutions like Sage 100 (formerly MAS 90) with over 25 years in the accounting software industry.
Mike is also a Sage Certified Trainer and a recognized leader in the design, implementation, and support of ERP systems, including Sage.
Specialties: Sage 100 (formerly MAS90), Acumatica, QuickBooks Pro Advisor.
Another version of this blog was previously published on Mike Renner's blog - http://www.caserv.com/2019/01/09/sage-100-how-to-attach-documents-using-memos
It's Easy to Install a Sage 100 Workstation Let’s walk through the steps with an experienced and certified Sage 100 consultant, Mike Renner with WAC...
Sage 100 and Sage 100cloud differences explained As a Sage 100 consultant, our customers want to know the difference between the traditional Sage 100...
1 min read
Sage 100 Tips and Tricks: Sage 100 Payroll We're Missing the Vacation, Sick and PTO Accruals on Check Forms...HELP!!! When you have employees, it's...