2 min read

Sage 100 Tips and Tricks - How to Register Sage 100 Intelligence

Sage 100 Tips and Tricks - How to Register Sage 100 Intelligence

6 Steps to Register Sage 100 Intelligence – Sage 100 Tips and Tricks

We’ve had a few questions lately about Sage 100 Intelligence and it'd be a worthy topic for our Sage 100 Tips and Tricks series. Sage 100 Intelligence Reporting is an easy to use customizable tool that allows you to select several pre-designed reports for the following categories; cash management, dashboard, financial, inventory, power view, project and job costing, sales, standard and vendor reports. Sage 100 Intelligence Reporting is a free report utility that’s included with your Sage 100. Sage 100 Intelligence helps save time in collecting the data so you can spend your time analyzing the data to make smart decisions. While Sage 100 Intelligence is easy to use, there are a few steps involved in registering the utility.

Question: Mike, we own Sage 100 and we would like to know how the register Sage 100 Intelligence.

Answer: The Sage Intelligence Module enables you to create a custom financial report and pull data from the General Ledger as well as other Modules, but it first needs to be registered.  There are 6 steps to follow to start using this reporting tool. 

If you would like to sign up for more Sage 100 Tips and Tricks click here: 

Sage 100 Tips and Tricks

6 Steps to Register Sage 100 Intelligence - 6 Steps (Sage 100 Tips and Tricks series)

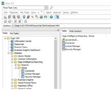
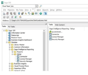
STEP 1 – First open Sage 100 and Login and Open the Sage Intelligence Reporter License Manager.
Sage Intelligence>Setup>License Manager:
Sage 100 tips and tricks Sage 100 intelligence
STEP 2 – You will be prompted to enter the UNC path to the Network Repository and click OK, if you are using a standalone computer you can us the following:
\\localhost\Sageintell\ where Sageintell was new folder that we created in the C:\Sage folder, if you have a Network you can just create and folder inside the MAS90 folder on the server and just point to it.
STEP 3 – Next Complete the License manager, this is always the one you need to remember, use the old account number if you were an old customer before Sage changed their customer number structure. So, obtain the Serial number from Sage Online and the account number is the number between the v and the _ in the serial number. Put that into Account Number.
STEP 4 – Next add the Serial Number: This is the one that starts with a v, make sure you make it a small v as we have used V the large one and Sage will fail the registration, so us the small v.
STEP 5 – Then click Apply in the top right-hand corner and then click Perform Registration, and it should come back with Registration complete with no errors.
STEP 6 – If you exit out, go back into the License Manager then you should be able to see all the parameters of your licenses.
 
NOTE: We advise that you consult with your certified Sage 100 ERP consultant before making any changes to your Sage 100 ERP system. If you don’t currently work with a Sage 100 consultant, contact us, call 760-618-1395 or email us and we are available to help.
 

WAC Solution Partners

WAC is dedicated to offering business solutions like Sage 100 (formerly MAS 90) with over 25 years in the accounting software industry. Mike Renner is a Sage Certified Trainer and a recognized leader in the design, implementation and support of ERP systems.
 
Written by Mike Renner - Specialties Include: Sage 100 ERP (formerly MAS90), Acumatica and QuickBooks Pro Advisor.
 
Another versoin of this blog was previously posted here: Sage 100 How to Register Sage 100 Intelligence


How to Make a Sage 100 Credit Memo in Sales Order Invoice Entry

How to Make a Sage 100 Credit Memo in Sales Order Invoice Entry

Sage 100 Tips & Tricks - How to Process a Sage 100 Credit Memo in Sales Order Invoice Entry Back by popular demand, we're happy to review the 5 steps...

Read More
Sage 100 Consultant Tip: Paperless Office Won't Print

Sage 100 Consultant Tip: Paperless Office Won't Print

Sage 100 Consultant Tip: What to do when Paperless Office won't print Sage 100 ERP consultant, we had a client who had a technical issue with...

Read More
How to Email Invoices in Sage 100 Accounts Receivable Automatically

How to Email Invoices in Sage 100 Accounts Receivable Automatically

How Do I Email Invoices in Sage 100? 9 Steps to Set Up Automatic Electronic Delivery in Accounts Receivable? Sage 100 Question: Mike, how can I...

Read More